User Profile
User Avatar

VideosForKnowledge

Total Videos: 7

Playlists

Pluggable Storage Architecture (PSA)

Uploaded: August 29, 2017 Views: 1

vmkfstools Tool

Uploaded: August 29, 2017 Views: 18

ESXi 6 Command Line Interface (CLI) for Networking

Uploaded: August 24, 2017 Views: 2

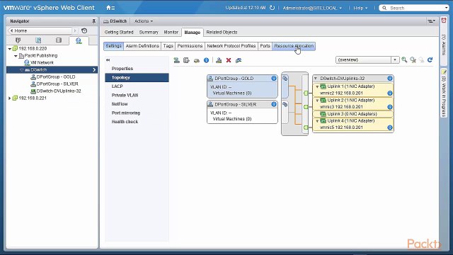
vSphere Distributed Switch Version 6 Advanced Features

Uploaded: August 24, 2017 Views: 1

Custom TCP_IP Stacks

Uploaded: August 24, 2017 Views: 2

Network I_O Control Version 3

Uploaded: August 24, 2017 Views: 0

Introduction to the ESXi 6 Command Line Interface (CLI)

Uploaded: August 24, 2017 Views: 3
Your Page Title